Saturday, June 17, 2023

Famous Xml Writer 2023

Famous Xml Writer 2023. Web xmlwriter::openmemory — create new xmlwriter using memory for string output. It's native and full javascript implementation of the classic xmlwriter class.

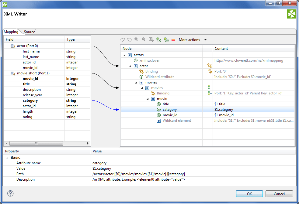
XML Editor
XML Editor from www.editix.com

Web syncprovider implementations that supply xml data writer capabilities such as output xml stream capabilities can implement this interface to provide standard xmlwriter objects to. It features ad hoc method to write any special item. This library writes xml either as a sax2 event filter or as a standalone xml writer.

The Api Is Complete, Flexible And Tolerant.


Web an xml ide or a beautifier tool to write, and convert xml into json and tree format, with the ability to share xml, it comes with various themes. Web xmltextwriter is a writer that generates xml data conforming to the w3c extensible markup language (xml) 1.0 and the namespaces in xml recommendations. Xmlwriter::openuri — create new xmlwriter using source uri for output.

Web Encode(Buffer, Index, Count, This);


Xmlwriter::flush — flush current buffer; Web one of the things you can do is write the xml to a string and then load it into your xmldocument: It features ad hoc method to write any special item.

} // Closes The Xmlwriter And The Underlying.


Web xml writer is an api for emitting xml. Stringwriter s = new stringwriter (); Writecdatastring(string value) writes a cdata value directly into an xml element (value).

Web Xmlwriter::openmemory — Create New Xmlwriter Using Memory For String Output.


This library writes xml either as a sax2 event filter or as a standalone xml writer. Web xmlwriter::endelement — end current element; Xmlwriter::endpi — end current pi;

Writedouble(Double Value) Writes A Double Value.


Xmlwriter represents a writer that. Web starting with the.net framework 2.0, we recommend that you create xmlwriter instances by using the xmlwriter.create method and the xmlwritersettings class to take. } // returns the state of the xmlwriter.

No comments:

Post a Comment

Estimate My Home Value Real Estate House Worth Estimator from realtor com

Table Of Content Find a trusted agent during Best Time to Sell What is your home currently worth? You're now leaving Chase The most accu...